Vercel & Cloudflare 项目分享
Vercel & Cloudflare 项目分享
前言
最近好久没有写笔记了,一来是因为工作比较忙,二来是也没有想好具体要写什么。再加上我个人比较焦虑,也是摆烂了一两个月了,也没有好好学习,周末就在家里躺着。有些迷茫,学习也是漫无目的的,东一榔头西一棒槌的。后面会好好调整一下心态。
NeuraPress编辑器
1、项目介绍
NeuraPress 是一个现代化的 Markdown 编辑器,专注于提供优质的微信公众号排版体验。响应式设计,支持移动设备。搭配 DeepSeek和微信公众号助手使用,碎片时间也能用手机发有排版的文章了。还支持小红书排版,微信文章转化成markdown格式。样式定制、实时预览、一键复制等等。
官方地址:https://md.leti.ltd/
GitHub地址:https://github.com/suxichuan/neurapress
2、项目预览
预览地址:https://mark.hudifd.qzz.io/wechat
由于我不使用小红书所以界面就不展示,有需要的可以看看这https://mark.hudi.cloud-ip.cc/xiaohongshu 。
该项目还支持直接把微信公众号的文章转化成markdown,有需要的可以看看这https://mp2md.leti.ltd/ 。
注意:网络链接🔗有风险,请注意甄别。保护个人信息和财产安全。
3、项目部署
EdgeOne Pages部署
该项目支持直接部署到腾讯云的EdgeOne Pages上,也可以部署到vercel上。这里讲解EdgeOne Pages部署,vercel是一样的操作方式。
首选先fork代码到自己GitHub上
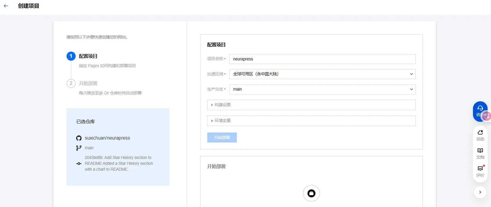
1、在EdgeOne Pages上创建项目,选择从GitHub导入
2、选择本项目
3、自定义项目名称,构建设置和环境变量默认即可,点击部署。等待部署完成就行了。
加速地区,若是大陆有域名备案的,选择【全球可用区】(含中国大陆),没有备案的选择不含中国大陆的。
4、自定义域名绑定
在项目部署完成✅页面点击左边的【项目设置】->域名管理中点击【添加自定义域名按钮】,添加自己的域名就行了。
其他方式部署
当然你有nas或者是服务器的内存有多余的可以直接使用dokcer部署。
文本转语音
1、项目介绍
edgetts-cloudflare-workers-webui 这是一个部署在 Cloudflare Workers 上的高性能文本转语音(TTS)代理服务。它巧妙地将微软 Edge 强大且自然的语音合成服务,封装成了一个兼容 OpenAI API 格式的接口。这使得开发者可以无缝地将各种现有应用对接到这个免费、高质量的 TTS 服务上。
GitHub地址:https://github.com/icheer/edgetts-cloudflare-workers-webui
2、项目部署
预览地址:https://tts.hudifd.qzz.io
由于我没有域名托管到cloudflare上,所以只能使用免费域名了。
首先需要有cloudflare账号,免费注册一下。
1、在Workers and Pages创建应用程序如下。选择从【从 Hello World! 开始】就行了,然后点击开始。
2、定义一下项目名称,然后直接点击部署。等待部署完成✅就行了。
3、然后在项目界面,点击【编辑代码】将helloworld的代码替换成edgetts-cloudflare-workers-webui 项目中的worker.js中的代码。
workers.js代码:https://github.com/icheer/edgetts-cloudflare-workers-webui/blob/master/workers.js 。替换完成后,点击重新部署如下。
4、设置环境变量,在项目左上角点击【设置】按钮,在【变量和机密】添加API_KEY的信息,点击保存会自动重新部署项目,等待完成重新部署以后,就可以使用了。如下。
api_key的值自定义就行了
5、在界面的API配置中有两个配置选项分别是API Base URL和API Key,API Key就是上一步设置的,API Base URL可以是cloudflare分配的域名,也可以是自定义域名。
自定义域名也是在设置中添加,前提是你有域名托管到cloudflare上了。
总结
反正是可以免费托管到vercel或者是cloudflare上的,可以拿来玩玩。这个TTS文本转语音的项目,我还是觉得比较ok的,因为有时候我会帮朋友录课程,或者是发布短视频,不想自己配音,那就直接文本转语音吧,然后微信公众号排版的这个项目,我其实是不怎么写公众号的。我朋友要写,所以就搭建一个了。




















